Fórum témák
» Több friss téma |
Fórum » DSP - Miértek, hogyanok
Témaindító: kemenygolya, idő: Szept 10, 2009
Témakörök:
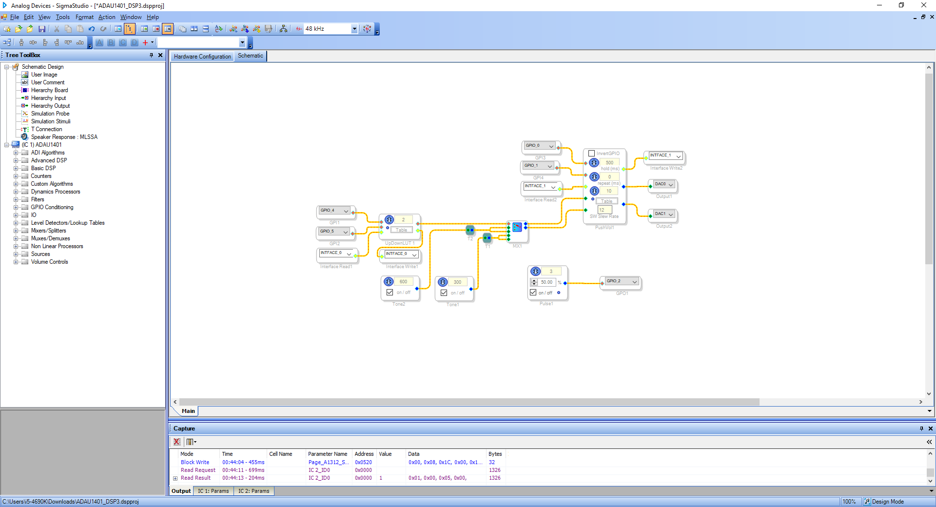
SigmaStudio+ADAU1401Sziasztok!Esetleg mostanában idetéved valaki, aki aktívan játszott a SigmaStudio+ADAU1401 (1701) párossal? Nem tudok rájönni, hogy miért nem sikerül a self-boot-os használat... Adott egy kommersz kínai modul, pontosan ez a verzió ami ebben a cikkben szerepel, hozzá egy hasonló de még előző verziós FX2LP script-el átlökve USBi módba. Ezzel nincs is gond, a SigmaStudio-ban kizöldül, programozza ahogy kell... Összeraktam egy saját játszós programot: egy 2 sztereó multiplexer amit a gpio0/1 vezérelne egy up/down control-on keresztül - egyik csatorna a bejövő analóg sztereó hang, a másik egy szinusz zaj - csak hogy könnyű legyen felismerni hogy mikor melyik van kiválasztva - ez megy az analóg kimenetre... Plussz mivel ott van a LED a gpio2-n ezért azt meg egy PWM jelgenerátorral piszkálom hogy mutassa hogy él a program, történik valami... A regisztereket is beállítottam a hw config oldalon - ha Link Compile Download akkor működik ahogy kell: LED villog, csatornát oda-vissza váltogatja a bemenet és a zajgenerátor között a gpio0/1 lábakat testelve De ezt hiába próbálom az EEPROM-ba iratni, valami nem stimmel: -WP és GND lábak közé jumpert teszek -EEPROM-ot teljesen töröltetem, biztos ami biztos -write latest compilation to E2PROM -check last compilation vs E2PROM sikeres -jumpert leveszem (ezt nem írja a cikk de kell mert blokkolja) -tápot elveszem, tápot ráadom Erre az eredmény: LED villog, analóg hangot átereszti magán, de se a gpio0/1-re nem reagál, se arra ha a hw config fülön ezeket a lábakat invertálással megpiszkálom. A többi regiszterre reagál, pl ADC vagy DAC mute, stb... Ha ismét rábökök a Link Compile Download-ra, akkor magához tér, reagál a gpio lábakra meg az invertálásra is... Magyarán félig működik a self-boot-ból vett program, de nem reagál semmi külső behatásra amíg ismételten a RAM-ba nem töltetem a Link Compile Download-al... Mit ronthatok el, mit értelmezek félre?
Szia
Sikerült megoldanod a problémád? Én sajnos nem tudok érdemben segíteni, viszont itt olvastam először erről a Dsp-ről, nagyon megtetszett, rendeltem is egyet, programozóm meg van itthon hozzá, December elejére írták a szállítást, beszámolok majd a tapasztalataimról.
Szia! Sajnos nem... nekem is nagyon tetszene, nagy terveim is lennének vele, de egyszerűen elakadok itt hogy a feltöltött program félig fut, de nem reagál külső hardveres vezérlésre... Rendeltem egy marék 24C256 EEPROM-ot, hátha azon múlik - bár a SigmaStudio check szerint is rendben van, és külső programozóra kötve se találtam hibáját...
Előre menekültem, és nagyon úgy néz ki, hogy valami rejtélyes compiler-bugba futottam bele!
Amíg csak a 2 féle zajgenerátor között lehetett váltogatni, végig úgy viselkedett ahogy írtam: link compile download-ra pontosan az történik amit vár az ember, reagál a gombnyomásokra, de ha ezt eeprom-ba töltöm és újraindítom onnantól csak a led villog, nem reagál a gpio gombokra amíg ismét fel nem töltetem a download gombbal a projektet Most viszont a fenti cikk alapján kiegészítettem további 2 gombbal és egy pushvol hangerőszabályzóval, és most stabilan minden úgy történik ahogy kell: eeprom-ba töltés és self-boot után reagál a forrásválasztásra és a hangerőszabályzásra is! No majd kíváncsi leszek, hogy nálad is sikerül e kiprovokálni ugyanezt a jelenséget, vagy csak engem tüntet ki ilyen speciális figyelemmel? ![]() Te is a cikkben szereplő alap kínai ADAU modult vetted, vagy valamelyik másik verziót?
Szia
Közben megjött Nekem is a modul, ugyan olyan, mint a cikkben. Elég sokat szívtam driverrel, mire bezöldült az usb, végül USB3 aljzatba kellett dugnom, hogy működjön. Ha felteszed ide a Neked nem működő projektet, akkor szívesen kipróbálom, bár tegnap szórakoztam egy keveset vele, elég tapasztalatlan vagyok még e téren, de sikerült az eeprom-ba írás is, Én nem tapasztaltam eddig semmi rendelleneset. SigmaStudio 4.7-et használok. A hozzászólás módosítva: Dec 21, 2025
Szia
Én is belefutottam anomáliákba, igaz utólag belátom, az Én hibám volt. Miután betöltöm a programot eepromba, le kell szedni a panelről az sda-scl kábeleket, mert self bootnál nagyon bekavar, ha hosszabb vezeték rajtamarad. Lehet Nálad is hasonló probléma volt, és nem olvasta ki az adatokat rendesen.
Szia! Én anno az adau1701 modullal játszottam. Nemsokára elő fogom venni megint, hogy befejezzem ne csak porosodjon. Érdemben nemsok mindent tudok hozzáfűzni, de a következő anomáliákra emlékszem:
Hiába akartam letölteni a programot, csak a ramba húzta fel, kellett valami pint gnd-re húzni írás alatt. Illetve a kínai usbi kompatibilis jelátalakító modulnak volt valami driver bug-ja, hogy hiába dugtam be USB3 aljatba csak a 4 pint használva, egyszerűen nem akart rendesen működni. Csak sima USB2.0 aljzatba tudtam programozni. De azóta már eltelt jópár év... Azt nézd meg azért, hogy a programban kiválasztott samplinget támogassa-e, mert nekem quartz-ot kellett cserélni a panelen.
DSP BP1048Valaki ért ehhez a DSP-hez? |
Bejelentkezés
Hirdetés |














