Fórum témák
» Több friss téma |
Persze Igaz volt már
Ha nem akarsz ilyennel szenvedni, vegyél két APC220 -as RF modult. UART kapcsolata van. Az adó és vevő közé berakod a modulokat és kb. olyan lesz, mintha a két kontroller össze lenne kötve egymással az UART lábakon keresztül. Egy alapfeltétel van, egyszerre két modul nem sugározhat.
Köszönöm .
Még jó hogy lehet kapni.. Ennek az árából inkább leprogramozom és a komplett elektronika megvan, dobozolva..
Azt egy percig sem állítottam hogy olcsó, cserébe viszont instant. Valamit valamiért...
Apropó, jut eszembe. HC-11 RF modul olcsóbb alternatíva lehet. A hozzászólás módosítva: Ápr 11, 2020
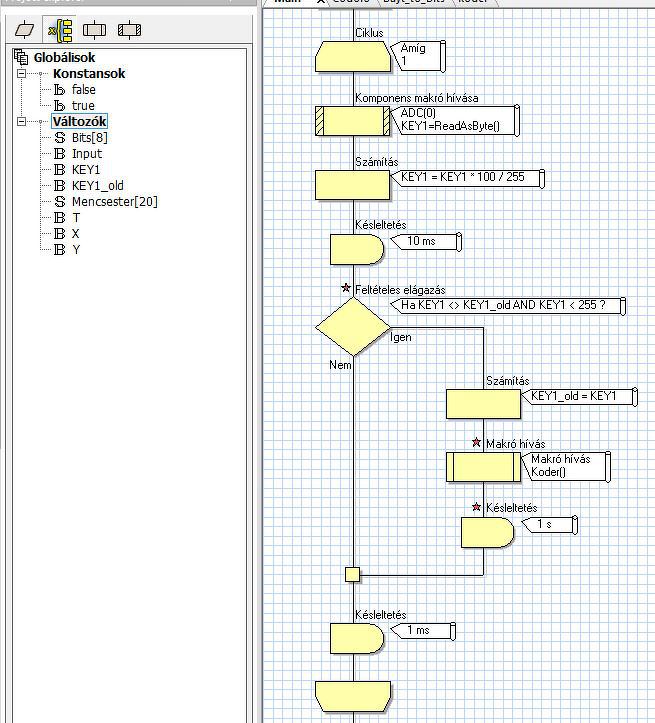
Sziasztok.Szeretnék segítséget kérni abban,hogy a következő progit meg lehet e csinálni úgy,hogy csk akkor küldjön adatot ha az ADC0 értéke változik?
Melléklet. Két új változó került a rendszerbe, adc0_most és adc0_elozo.
Miért kell 2? 1 is elég. key1 és key1_old. Ha key1 nem egyenlő key1_old-al akkor key1_old=key1 és küldés
A hozzászólás módosítva: Ápr 19, 2020
Láthatóan nem egy profi programozóval van dolgunk. Nincs ezzel semmi baj, mindenki elkezdte valahonnan. Kezdésként legyen inkább szájbarágós a megoldás, majd később, ha lesz hozzá tudás, optimalizálja a kódot.
Köszönöm szépen a hozzáoszlásokat. Valóban még tanulom ezeket a dolgokat ." Jó pap is holtig tanul"nem?
Sziasztok!
Segítséget szeretnék kérni tőletek, lenne nekem egy Attiny 13 nevezetű mikrokontrollerem, ami egy gérvágóban van. Ez időzíti a bekapcsolást. Ebbe kellene egy programot írni. 2s-es bekapcsolási késleltetés kellene, viszont fokozatosan. Hogy tudom ezt megoldani? Válaszokat előre is köszönöm!
Idézet: „2s-es bekapcsolási késleltetés kellene, viszont fokozatosan” Mit jelent a fokozatosan. ?
Gondolom lágyintót szeretne, hogy kb2 s alatt pörögjön fel a motor
A hozzászólás módosítva: Jún 2, 2020
A 2s időzítés és a lágyindítás között zongorázni lehet a különbséget
De szerintem igazad van.
Nem sok dolog kell a programba , egy gombfigyelés egy megszakítás és egy pwm , ezeket összekombinálod és már kész is a cuccos ..
Igen, ez lenne a cél.
A pwm-et hol találom benne? Milyen néven?
Köszönöm!
Próbáld úgy, hogy PWM
Megtaláltam, köszönöm!
Már csak rá kell vennem a működésre valahogy, de nem igazán értem ezt
Milyen flowcode verziód van ?
4-est használok még, lehet itt a baj?
Bajnak csak annyira az, hogy szerintem már mindenki minimum az 5.x verziót használja, igy hiba küldenék egy PWM szösszenetet, nem tudod megnyitni.
Akkor mindjárt lesz 6.1.3-as
Ha jól sejtem ez lenne a jó irány?
Hát ... az irány már majdnem jó (így két rántással fog indulni ). Írtam hogy megszakítás is kellene bele , vagy ha avval nem akarsz foglalkozni hogy folyamatosan emelkedjen a fordulatszám legalább több lépcsőt kéne beletenni ,talán 100 ms onként emelkedhetne valamennyit . és a gombkezelés is csak bekapcsolásra van "kihegyezve" a kikapcsolást is meg lehet csinálni avval a bemenettel de ha másik gombot is teszel rá akkor úgy is tökéletes .
A hozzászólás módosítva: Jún 2, 2020
Igen, rájöttem, 125ms-enként bepakoltam 5 lépcsőt a teljes fordulatig, így egész jónak tűnik már szerintem. A kikapcsolást hogy érted 1 gombbal?
Ebbe a kapcsolásban van Szerintetek tegyek bele még több lépcsőt vagy ez már egész jól elfogadható?
2 másodperc volt az első kérésed , ez így 625ms alig több mint fél másodperc , ebben a kapcsolásban csak annyit kell programoznod hogy felpörögjön és 100% on maradjon a fordulat , a kikapcsolást intézi a relé ha jól láttam ...
Igazad van, nem is néztem az időt, köszönöm!
|
Bejelentkezés
Hirdetés |








