Fórum témák

» Több friss téma
Fórum » Propeller Clock
 
Témaindító: vicsys, idő: Jún 3, 2005
Lapozás: OK   470 / 489
(#) janigel válasza belagu hozzászólására (») Márc 6, 2018 /
 
De igen van, hisz Te adtad.
Csak az a baja, hogy nem viszi a távirányító folyamatosan.
Bővebben: Link
(#) belagu válasza janigel hozzászólására (») Márc 6, 2018 /
 
Holnap megnézem.
(#) KKobra válasza belagu hozzászólására (») Márc 7, 2018 /
 
Köszönöm a számításokat! A forgórész készült el először és bele lett mártva lakkba. Miután megszáradt 1-1,5 vastag papírt ragasztottam a forgórészre és erre tekertem fel az állórészt.
Tekerés közben pillanatragasztóval rögzítettem a meneteket. Mikor készen lett bele lett mártva lakkba miután levettem a forgórészről és a papírról. így az álló és forgó rész között 1-1,5mm távolság van.
(#) belagu válasza janigel hozzászólására (») Márc 7, 2018 / 1
 
Szia!
Most is úgy látom, hogy csak pont és köríves másodperc kijelzés van. Kikommentezve teszteltem, és csak a köríves kijelzés tiltódik ilyenkor.
Más, néhány képet teszek ide az általam készített trafóról.
(#) ABU hozzászólása Márc 7, 2018 /
 
Üdv!
Aki a csatolmányban lévő verziót építette meg, attól kérdezném, hogy a sárga körrel jelölt elem (vagy akku?) rögzítését milyen kivitelezéssel oldotta meg? A fekvő elemtartó foglalat lábai 100%, hogy nem passzolnak a becsatlakozó padekhez, az álló helyzetű elem, amin hegesztve vannak a lábak, szintén nem fog. Bár mind a kettőt csak képről néztem... Esetleg fel van ragasztva a panelre?
(#) KKobra válasza ABU hozzászólására (») Márc 7, 2018 /
 
Nem pont ugyan az a rotor de az elem saját lábán áll. Nézd meg a képet.
(#) Hp41C válasza attika hozzászólására (») Márc 7, 2018 /
 
Az assembly -ben a komment jele a ";".
(#) Hp41C válasza janigel hozzászólására (») Márc 7, 2018 /
 
Márpedig valami változik:
(#) janigel válasza Hp41C hozzászólására (») Márc 7, 2018 /
 
Szia!
Szerintem jól csináltam, de a mutató marad körpontos.
(#) belagu válasza janigel hozzászólására (») Márc 7, 2018 /
 
Szia janigel!
Szerintem jól csináltad. A hex betöltésekor az infra modul kimenete le van választva a PIC-ről? Akkor tapasztaltam ilyen hibát, hogy nem történik változás annak ellenére, hogy módosítottam a programot, ha nem volt leválasztva és végig csinálta az égető hiba nélkül. Csak mikor vissza olvastattam akkot vettem észre ,hogy csupa '0'-at olvas be, így a betöltés nem történt meg, maradt a régi.
A hozzászólás módosítva: Márc 7, 2018
(#) janigel válasza belagu hozzászólására (») Márc 7, 2018 /
 
Szia!
Én JDM soros port programozót használok, a PIC nincs benne az áramkörben.
A nyákon foglalat van, kiveszem és úgy írom át IC-prog-al.
Ezért nem tudom miről írsz.
(#) belagu válasza janigel hozzászólására (») Márc 7, 2018 /
 
Ha nem az áramkörben égeted,akkor nem erről van szó. Van urc22b távirányítód? Ha igen, küldöm a hexet, amit módosítottam és nálam működik, a pont/körív kijelzés váltás.
(#) janigel válasza belagu hozzászólására (») Márc 7, 2018 /
 
Ilyen csomag már van tőled, és valóban így működik ahogy most leírtad.
Van URC22B távom is, de nem azt használom, (nem szeretem) hanem URC1-et.
A Te csomagod a jó, mert hidd el hogy mutatós az mp.
Ezt át tettem URC1-re, és így már körpontos lett, pedig a PIC program nem változott, és a távot sem kell nyomkodni, hanem folyamatosan megy.
Csak hát nem mutatós a másodperc.
Ezen megy a kínlódás.
(#) Hp41C válasza janigel hozzászólására (») Márc 7, 2018 /
 
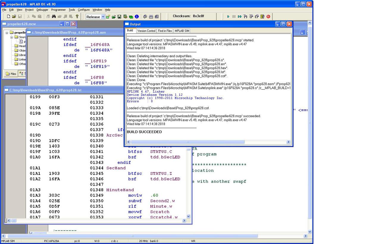
Vizsgáld meg a .lst állományt mindkét esetben (ha a #define ArcSecMode előtt nincs pontosvessző ill. ha van előtte). Esetleg töltsd fel ide a két hex -et.
Az MpLab 6.6 eléggé elavult (2004), anno az Mplab 8.xx -et használtam (2007 .. 2013).
A JDM programozó sem működik jól a mai gépeken...
A hozzászólásomban található képeket a Te hozzászólásodban található állományokból fordítottam. Az eltérés szépen látszik a két lst állományban:
Az arcsecmode.jpg képen a 0x019D .. 0x1A0 címeken az íves másodperc mutatóhoz tartozó utasítások vannak, az arcsecmode_kommentezve.jpg képen ezeken a címeken a már a SecHand rutin kezdőik és az ArcSec címke utáni négy sor nem fordul a kódba.
A hozzászólás módosítva: Márc 7, 2018
(#) janigel válasza Hp41C hozzászólására (») Márc 8, 2018 /
 
Szia!
A JDM programozó még nem tévedett vagy hibázott egyszer sem (nagyon jól működik).
Az MpLab 6.6 helyett már a tiédet, a 8.9-et használom.
Itt vannak az én fordításaim, ezek már azzal készültek.
(( Azért szívesen kipróbálnám a Te általad fordított HEX-eket is. ))
(#) belagu válasza janigel hozzászólására (») Márc 8, 2018 / 1
 
Szia!
Próbáld ezt. A váltás "6"-gomb, nem tudom tesztelni, nincs URC1-em.
Üdv: belagu
(#) Hp41C válasza janigel hozzászólására (») Márc 8, 2018 / 1
 
Megvan.... A 2.27 -ben nincs ilyen másodperc mutató mód.
//// Ott is van a leírásban: - Dot / arc second hand ////
Ezt a részt
  1. ifdef   ArcSecMode
  2. ArcSec                                                  ; Draw arc if Scratch4 <= (Second2 & 0xFE)
  3.  
  4.                 btfss   flags,bSecMode  ; Set C if dot second hand mode
  5.                 bsf             STATUS,C
  6.                 btfss   STATUS,C
  7.                 bsf             tdd,bSecLED             ; Arc second hand
  8.         endif
  9. SecHand
  10.                 btfsc   STATUS,Z                ;
  11.                 bsf             tdd,bSecLED             ; Dot second hand
  12.  
  13. MinuteHand

cseréld le erre
  1. ifdef   ArcSecMode
  2. ArcSec                                                  ; Draw arc if Scratch4 <= (Second2 & 0xFE)
  3.  
  4.                 btfss   flags,bSecMode  ; Set C if dot second hand mode
  5.                 bsf             STATUS,C
  6.                 btfss   STATUS,C
  7.                 bsf             tdd,bSecLED             ; Arc second hand
  8.         endif
  9. SecHand
  10. ;               btfsc   STATUS,Z                ;
  11. ;               bsf             tdd,bSecLED             ; Dot second hand
  12.  
  13.         ifdef   DotSecMode
  14.                 movlw   1 << bSecLED
  15.         else
  16.                 movlw   B'10111111'             ; Turn on Analog inner led and 6 digital led for second hand
  17.         endif
  18.                 call    l_inner
  19. MinuteHand

És a #define DotSecMode bekapcsolja a pont módot. Ha kikommentezed (nincs is ilyen sor), akkor a másodperc mutató is vonal lesz.
A hozzászólás módosítva: Márc 8, 2018
(#) wbt válasza dara hozzászólására (») Márc 8, 2018 /
 
(#) janigel válasza belagu hozzászólására (») Márc 8, 2018 /
 
Jó lett, de még reszelni kell a távot.
Köszi üdv janigel.
(#) janigel válasza Hp41C hozzászólására (») Márc 8, 2018 / 1
 
Helló Hp41C !
Megcsináltam amit írtál, és ez így hiba nélkül működik.
Végre van egy olyan állományom ami minden szempontból tetszik.
Nagyon szépen köszönöm a türelmedet, és a szuper munkát.
Király vagy
Üdv janigel

ui: fel is teszem majd a csomagot, hátha megtetszik valakinek.
(#) janigel válasza Hp41C hozzászólására (») Márc 9, 2018 /
 
Szia!
Még egy kis hiba.
"Bekapcsolás után, ha az időt nem sikerült kiolvasni az RTC-ből, a külső LED 1 Hz ütemmel villog az első időállító parancs vételéig"
Ez nem működik, nem villog a külső kör.
(#) ABU hozzászólása Márc 10, 2018 /
 
Üdv!
Nem vagyok annyira pic szakértő, inkább az avrekkel foglalkozom, de ha a keys. asm fájlban a funkció definíciók után írom egyből a távirányító kódjait, akkor gondolom ugyan úgy működik, mintha a gomb definíciók után írnám? Péda:
  1. NUM_0 EQU 0x00
  2. SEC_CL EQU NUM_0

A távirányító 0 gombja nullázza a másodpercet.
És ha így írnám, akkor is működne?
  1. SEC_CL EQU 0x00

Így a keys. asm fájlból el lehetne hagyni a gombneveket?
(#) KKobra hozzászólása Márc 16, 2018 /
 
Látom az ismét csend és nyugalom! Mindenki elkészült már az órájával és kiválóan működik.
(#) ABU hozzászólása Márc 16, 2018 /
 
Nekem készülőben van egy all in one bázis panelem, úgy döntöttem leselejtezett hdd lesz a rotor talpa. Addig nincs mit csinálnom vele. Legalább egy hónap, mire megérkezik.
Egyébként van arra lehetőség, hogy a 628_new programban egyszerre legyen analóg másodperc mutató, 1 pontos másodperc és köríves másodperc mutató?
A hozzászólás módosítva: Márc 16, 2018
(#) KKobra válasza ABU hozzászólására (») Márc 16, 2018 /
 
Jaa hogy te készítteted a panelt! Hol? Nekem is lenne olyan projekt amihez nem biztos, hogy vasalással sikerül kielégítő eredményt elérni.
(#) ABU válasza KKobra hozzászólására (») Márc 16, 2018 /
 
Privátban leírtam.
(#) janigel hozzászólása Márc 22, 2018 /
 
Szia Hp41C !
Megkérlek nézd meg, hogy miért nem villog a külső kör, ha nincs beállítva az idő.
Egyébként tökéletes állomány.
Köszi.
Üdv janigel
A hozzászólás módosítva: Márc 22, 2018
(#) Hp41C válasza janigel hozzászólására (») Márc 22, 2018 / 1
 
Szia!
Jó régi verzió.... A prop628.asm 1915 sorát
  1. clrf    flags2                  ; Clear system flags

helyezd át az 1904. sor utánra.

prop628.asm
    
(#) janigel válasza Hp41C hozzászólására (») Márc 22, 2018 /
 
Szia!
Áthelyeztem a sort, és kiválóan működik.
Hibátlan.
Köszönöm szépen, és minden jót kívánok.
Szuper vagy.
Üdv janigel.
(#) Béla 66 hozzászólása Márc 28, 2018 /
 
Sziasztok!
Tervezem egy 886 Bright építését (Nem SMD-s). Viszont nemtalálok utalást, a PIC 12F629-be irandó programról.
A fórum átolvasásában, egyenlőre csak a 217. oldaon tartok!
Üdv. Béla
Következő: »»   470 / 489
Bejelentkezés

Belépés

Hirdetés
XDT.hu
Az oldalon sütiket használunk a helyes működéshez. Bővebb információt az adatvédelmi szabályzatban olvashatsz. Megértettem