Fórum témák
» Több friss téma |
Sziasztok!
Van egy egységem (lényegtelen milyen) melynek két pólusú kimenő jele egy négyszögjel szerűséget, úgynevezett taktolási jelet ad ki. A + - pólusokon stabil 5V DC feszültség (magas szint) és 0 DC feszültség (alacsony szint) váltakozik. A jel periódusideje néhány másodperctől több másodpercig terjed. A jel alakja és az eredmény --> MELLÉKLET Milyen kapcsolást tudtok ajánlani, mely a kimenő jelet negálja? Tehát a kimenő jel 5V DC jele az átalakító után 0V DC legyen és a 0V DC feszültség esetén az átalakító után 5V DC legyen. Tudom, hogy elég amatőr a kérdésem, de lényegében azt a legmegfelelőbb kapcsolást keresem, ahol a fel- és lefutó él nagyon gyorsan megy végbe. Gondolkodtam egy NOR 7402-es IC-n (HLS típus). Elvileg a + póluson/ - póluson, az alábbi logika eredményhez NOR kapcsolat elég. 0 0 >> 1 0 1 >> 0 1 0 >> 0 1 1 >> elvileg nem fordulhat elő Továbbá a tápfeszültség előállításához milyen feszültségforrást ajánlotok a nagy megbízhatóság végett. (természetesen 5V DC kerüljön a kimenetre) Lényegében egy minőségi és gyors átalakítót szeretné elérni. A képen a negáló kör előtti állapot elvi rajza és a negáló kör kimeneti elvi rajza. Köszönöm!
Esetleg ez?
Bővebben: Link
Merre kapható ilyen?
Magyarországi forgalmazó van-e? Egyébként NOR kapu kellene, mert fordított bekötésnél is legyen a kimenet 0. pl.: google keresésénél beírtam: HD74HCT1G04
Két kimeneted van és felváltva váltogatják a szinteket(amikor az egyik vezeték +5V akkor a másik 0, majd fordítva?)?
Mit hajt meg? Mekkora áram folyik a körökön?
Ilyen, egyetlen kaput tartalmazó áramkörök kaphatóak a Lomex-nél, én már vásároltam náluk ilyeneket.
Szia!
Elsősorban ajánlom a CD szériát mivel ezek CMOS-al vannak felépítve, mely többek között gyorsabb működést is lehetővé tesz. Ilyen pl.: CD4001. Tápfeszültségnek ajánlom a 7805 stabilizátor IC-t megfelelő szűréssel. Üdv!
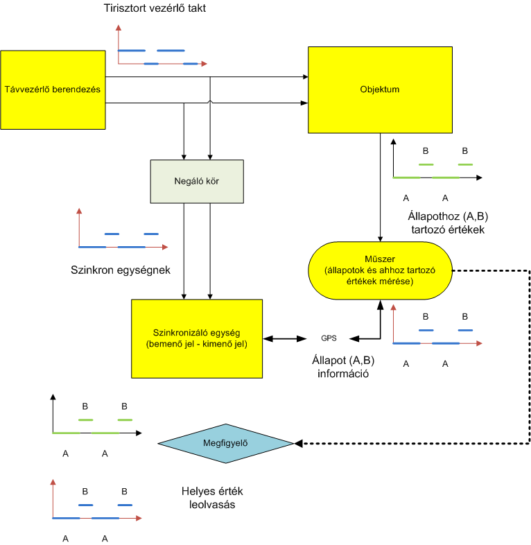
A mellékletben a folyamatábra, most dobtam össze.
Tehát van egy távvezérlő egység és annak a kimenetén a vezérlő jel és vezérel egy tirisztort az objektumban. A tirisztor az objektumban ki-be kapcsol egy tápegységet, ami egy terhelést helyez feszültség alá, majd veszi le róla. (taktoló jelnek megfelelően) A műszerűnk a terhelésen (ez is az objektum része) feszültséget mér (zöld színű függvény), de hogy eltudja dönteni mely a bekapcsolt tápegység melletti feszültség és mely a kikapcsoltnál (ami a gyakorlatban nem nulla, csak kisebb érték, mint a bekapcsolt ) , ezért GPS-en keresztül információt kap egy szinkronizáló egységtől (kék színű taktolási függvény).Ezen egység a magas szinthez rendeli a bekapcsolt állapotot, és az alacsony szinthez a kikapcsolt állapotot, ha ezt közvetlenül levennénk a legelején említett távvezérlő kimenetéről, fordított értelmezéssel küldené a műszerhez, vagyis a leolvasó összekeverné az értékeket, pl.: a bekapcsolási periódusban levő kikapcsolási értéket olvasná le. Ezért kell negálnom és fordítottan bevinnem a szinkronizáló egységbe a kék taktolási jelet. A kimenő kétkapocs (távvezérlő kimenete). Egyik pólusa +5V és 0V váltakozása, a másik kimenete 0V állandó érték). A szinkronizáló bemenetére lényegtelen milyen polaritással kapcsolom, csak azt vizsgálja mely ciklusban van az egyik póluson logikai 1, vagyis +5V. A negáló köröm bemenete, meg ne legyen polaritás független, ha véletlenül fordítva kötöm be, akkor is helyes választ adjon. 1 0 >> 0 0 1 >> 0 0 0 >> 1 Ezért gondoltam NOR kapura.
Milyen tipusú a vezérlő(ki gyártja) és a katódvédelmi egység. Estleg milyen vezetéket véd?
Lehet van kész megoldás.
Idézet: "katódvédelmi egység"
Gratulálok! Sikeres megfejtés. ![]() Komolyra fordítva a szót: H-RTU a vezérlő típusa és a H-Bridge Kft. gyártja. A gyártót megkérdeztem és nincs negált jel kivezetése. Csak az egység megbontásával lehet hozzá férni és beavatkozni. Ezért egy külső megoldáshoz folyamodtam. A szinkronizálás elvileg a távfelügyeleti egységgel is lehetséges lenne, de ezzel nemigen foglalkoztam még. A műszert a Weilekes Elektronik gyártja és MoData2 a neve, a szinkronkapcsoló neve: GPS-Syntakt, melyet ugyanez a külföldi cég gyárt.
Az RTU-ból kijövő jel (TAKT jel) általában galvanikusan leválasztott ezért van +- kivezetés. Ha rosszul tudom, akkor szólj. Ebben az esetben csak egy jeled van. A "-" kivezetéshez (leválsztott oldal GND) képest a"+" kivezetésen egy négyszög jelet látsz.
Idézet: „A negáló köröm bemenete, meg ne legyen polaritás független, ha véletlenül fordítva kötöm be, akkor is helyes választ adjon.” Ez nem működhet,ha a fent leirtak igazak. Viszont ha polaritás helyesen kötöd be az invertálót, akkor elég egy NC7S04 és esetleg egy buffer a kimenetére(ha szükség van rá). Természetesen a bemenetet és kimenetet megfelelően védeni kell. Tápegységnek lehet használni valami egyszerű STEP DOWN konvertert, ha nem szükséges galvanikus leválsztás.
Van egy érzésem, hogy még mindig nem mondtál el minden infót ami fontos lehet, ami természetesen nem a te hibád! (próbálj a kérdésekre jobban koncentrálni!)
A rajz alapján két kivezetésed van(nem egy), és a logikai igazságtáblázatod szerint is két vonalon változik a szint. Ezért nem elég egy sima inverter, hanem ahogy már jól megállapítottad, egy (- NOR -) logikai kapura van szügséged. Feltéve, ha elég egy kimenet, mert ha jól megnézed, a táblázatodon egy kimenet van csak, a rajzodon viszont kettő. Ha valóságban is kettő kimenet kell, akkor nem kell logika, csak inverter. Ezt gondold végig! Szücsien által felvetett galvanikus leválasztás is nagyon fontos kérdés lehet, ezt is tisztázni kéne! Az említett "tirisztor" le van választva elektromosan a két vezérlő vonalról? Nehogy visszakerüljön a fázis a szinkronizáló bemenetére a logikán keresztül! A szinkronizáló egységnek logikai szintű bemenetei vannak? Szintén két bemenete van, ahogy a rajzon van, vagy az egyik rajzolt vezeték a közös testpont lenne? Idézet: „Az RTU-ból kijövő jel (TAKT jel) általában galvanikusan leválasztott ezért van +- kivezetés. Ha rosszul tudom, akkor szólj. Ebben az esetben csak egy jeled van. A "-" kivezetéshez (leválsztott oldal GND) képest a"+" kivezetésen egy négyszög jelet látsz.” Természetesen. Nem ismerem a GPS-Syntakt egység belső felépítését és logikáját, de teljesen mindegy, hogy kötöm rá a két RTU kimenetet (takt+ és takt-) ugyanúgy működik (a berendezés logikai értéket vár, a polaritásokat sem tünteti fel a bemenetein). Tehát valószínűleg csak azt vizsgálja a bemenetein, hogy mely póluson van logikai igaz. A szinkronizáláshoz magam kerestem taktolási kimenetet és találtam is az RTU kimenetein a fent említett takt+ és takt- név alatt. (+5V 0V) Miért ne lehetne felcserélni a takt+ és takt- pólusokat? A kétbemenetű kapum elvégzi a logikai vizsgálatot és a kimenetén megjeleníti a tápfeszültségemet (+5V legyen) , vagy a 0V-ot. Az egyik kimenetem a takt- (külön elvezetve), a másik a logikai kapum kimenete (takt+ negált). (Tudom a rajzom félreérthető) Ezen kimenetek, meg tetszés szerint kerülnek a GPS-Syntakt bemeneteire. A tápfeszültség is megoldható, mert 12V-os feszültségforrás is akad az állomásban (sima feszültségosztással elintézem). Persze tudom, hogy lehetne ezt bonyolítani, de egyenlőre az alapokból indulok ki, majd erre építem a többi eset megoldását, mint kiegészítést. Megjegyezném, hogy nem vagyok gyakorlott az áramkör építés területén, nem is építettem nagyon az életben, de szeretném megismerni ezen területeket is. No persze én nem ezzel foglalkozom, de tanultam mindenféle matematikai logikát, ami ezzel kapcsolatos, csak soha nem csináltunk semmit belőle.
Közben rájöttem előjel helyesnek kell lenni, mert ha a takt- pólust összekeveri józsika, akkor már nem az lesz az eredmény. (írtam az előbb, hogy külön elvezetem)
Épp most jöttem rá a dolog nyitjára és igazatok van.
A rajzom sematikus. A rendszert nem magam fejlesztettem, hanem nálam sokkal okosabb emberek. Én csak egy műszert akarok összehangolni a rendszer taktolásával és a megfelelő állapotokhoz megfelelő értéket mérni.
Nem ismerem ezt a STEP DOWN konvertert.
Csak átfutásban, hogy működik, milyen paraméterei vannak stb. Kinek a megoldását fogadjam el, mind a ketten aktívan hozzászóltatok?
Nekem csak azért furcsa a rajz, mert ha TAKT+ és TAKT- is egy különálló kimenet, akkor kell lennie egy GND-nek is amihez képest változnak ezek a kimenetek.
Különben mihez képest fogja eldönteni a NOR kapud két bemenete, hogy milyen szintet adtál be?
A takt- állandó 0V.
A takt+ változik 0v és 5V. A takt- képest változik a takt+. Rámértem multiméterrel a két kapocsra és 0V, majd 5V feszültség váltakozás volt mérhető.
Jól megbonyolítottad a dolgot. (nem beszélve a korábban közölt logikai kapcsolatról, aminél a TAKT- is változik a jelek szerint!)
Egyszerűsíthetjük a dolgot: van egy közös test(TAKT-, de a továbbiakban GND), és egy jelvezeték (TAKT). Ha ezt invertálni akarod, akkor elég egy NPN tranzisztor is. Bázisra megy a TAKT egy 10k-n keresztül, emmiterrre a GND, kollektor felmegy +5V-ra egy 1k-s ellenálláson keresztül. A kimenet a kollektor és az ellenállás összekötése lesz. Az 5V-os tápot, ha nem tudod valahonnan kicsatolni, akkor egy nem stabil "6V-os" dugasztápból és egy 78L05-ből meg tudod oldani, némi kondival megtámogatva a regulátort az adatlap ajánlása szerinti bekötéssel. Ha ez kevés, esetleg lerajzolom, de elégnek kéne lennie... Idézet: „Jól megbonyolítottad a dolgot. (nem beszélve a korábban közölt logikai kapcsolatról, aminél a TAKT- is változik a jelek szerint!) ” Elmondom mi változik. Kimegy a Józsika az állomáshoz és fogja a takt+ és takt- pólusokat, odaköt a a sorkapocsba egy-egy vezetéket, majd a másik két végén levő banándugót bedugja, az általam készített áramkörbe, de nem figyelt oda és nem előjelhelyesen dugta be, de sebaj, mert az áramkör ekkor is megfelelően működik. Ezért változik az áramkör bemenete, de nem a takt+ és takt- kimenetek. Ez az áramkör nem lesz beépítve, itt ember fog beavatkozni, mikor is bedugja a madzagjait.
Ha nem szükséges az invertáló galvanikus leválasztása, akkor egy egyszerű STEP DOWN DC/DC konvertert lehet használni pl: MC34063,LM2675ADJ ezek kapcsolóüzemű táp IC-k. Ezek a tápok teljesítmény konverziót végeznek némi veszteséggel(80-90%-os hatásfok). Előnyük, hogy széles bementi feszültségtartomány(10-30V) mellett stabil kimeneti feszültséget biztosítanak(beállítható pl:5V) 1A terhelhetőségig( a megfelelő + alkatrészekkel). Kis helyen elférnek és a hatásfokukból adódóan kevest disszipálnak szemben a lineáris stabilizátorokkal.
A disszipáció nem lényeg nem én fizetem a felesleget.
![]() Üzemi tartomány viszont fontos -30°C-tól + 50°C-ig biztosan menjenek, de ne fáradj megnézem az adatlapot. Azért preferálom az IC-ket, mert ha nem muszáj nem ültetem nyáklapra megpróbálom valamilyen aljazattal összehozni a lehető legkisebb méretben. Megj.: Galvanikus leválasztás nem kell.
Aha! Ez így már másképpen hangzik!
Akkor marad a NOR. A kapcsoló üzemű tápegységekről a véleményem, hogy ebben a helyzetben nem szükségesek, mert olyan keveset fogyaszt az áramköröd, hogy semmit nem fog melegedni. A másik pedig, hogy egy analog táp sokkal megbízhatóbb(sajnos vannak ipari tapasztalataim).
A NOR ad egy kimenő jelet, de honnét veszem a GND-t, mivel felcserélheti a két bemenetet Józsika?
A NOR kimenetén is fel tudja cserélni?
Mert a bemenet szerintem nem okoz gondot, mert kettő van, azokat úgy köti, ahogy akarja.
A,B bemeneteket két felé vezetjük egy NOR és egy AND kapuba, a kapuk kimenetei adják meg az eredményt.
A,B bemenetek - NOR kapu kimenet 00 - 1 01 - 0 10 - 0 11 - 0 (de nem fordulhat elő) A,B bemenetek - AND kapu kimenet 00 - 0 01 - 0 10 - 0 11 - 1 (de nem fordulhat elő) NOR kapu kimenet az egyik AND kapu kimenet a másik Ehhez mit szóltok? Túl iskolás?
Ha a NOR kimenetét nem tudja felcserélni, akkor a GND lesz a "TAKT-". Felesleges AND-ozni, mivel csak 0 lehet az eredmény.
És még valami! A GND-ket a tápoknál össze kell kötni, tehát nem lesz elég két vezeték.
Van két aljzat és az egyikbe takt+ vezetéket kell kötni a másikba a takt- vezetéket.
Az áramkörben a takt+ és a takt- bemenetek be vannak kötve a NOR kapuba és takt- még külön el van vezetve a kimenetre. De ha Józsika felcseréli a vezetéket, a NOR még jól fog jelezni, de a takt+ lesz külön vezetve és nem a takt-. Az AND kapu mindig 0V-ot ad eredményül, akárhogy köti be a kolléga. |
Bejelentkezés
Hirdetés |





) , ezért GPS-en keresztül információt kap egy szinkronizáló egységtől (kék színű taktolási függvény).






