Fórum témák
» Több friss téma |
Fórum » Androidos okos telefonok
Itt egy segítség:Bővebben: Link
Na ennek meg a scatter fájl nem tetszik.
Melyik ROM-ot akarod feltenni? Egy linket kérek.
Ezzel próbálkoztam, elvileg ez gyári. Meg van egy másik, szerintem az ugyan az, amit te linkeltél.
De commanderrel összehasonlítottam a két system.img fájlt, és egyezik, szóval lehet mindkettő ugyan az, csak más néven van fent. Ui.: Megtaláltam ez a másik, mondjuk ezt még nem próbáltam. A hozzászólás módosítva: Ápr 14, 2023
Ezt én is átéltem. Első generációs, sim foglalatos nexus 7-em van, az 5.1 csak vánszorog rajta. Pár éve ránéztem. A bootloadere le van zárva, kinyitni nem sikerült. Az akkuja mélykisülésben szenvedett, tehát a bekapcsolása is eltartott vagy két napig, mire magához tért. Viszont egy pár napot kínoztam magamat vele és láss csodát, hozta a tíz órás gyári üzemidőt…
Az egyém 2012-es és sim nélküli. Az 5.1.1 után sikerült visszarakni rá a 4.4.4-et, most is ezzel működik. Mostanában főleg internetes rádió hallgatásához használjuk egy BL fülhallgatóval. Így pár napig bírja egy töltéssel (a fülhallgatót sűrűbben kell tölteni.)
Az akkuval eddig nem volt gond, csak néhányszor fordult elő, hogy annyira hagytam lemerülni, hogy kikapcsolt.
A sebesség annyira nem érdekel, ez nem használós telefon, csak itthon áll a polcon. Egy appnak kell rajta működni, a CIB mobilbanknak mint írtam, hogy tudjak összeget átvezetni az internetes vásárlásokhoz elkülönített kártyára, és jelszót generálni a belépéshez. Na meg online vásárlás esetén a tranzakciót vissza tudjam igazolni rajta. Más nem is lesz rá telepítve, csak amik a gyári android 6 -ban vannak.
Csak tudnám már elindítani a flashelést, mert jelenleg nem megy. ![]() Mint említettem, ismeretlen eszközként látja az eszközkezelő, ha rányomok a flashelésre, és szerintem ez a probléma. Szerintem az SP flash tool addig nem is fogja flashelni, míg ez a driver probléma valahogy meg nem oldódik. Érdekes ez is, mert a driver auto installer 1.1236 szerint meg a driver telepítés befejeződött. A hozzászólás módosítva: Ápr 15, 2023
Szia! Ezt is feltelepítetted? Bővebben: Link
Itt egy kicsit elakadtam. Ha nem használós, akkor van másik, újabb? És azon nincs szükséged a cib appra? Mert tudtommal egyszerre csak egy telón lehet aktív.
Én vajmi keveset konyítok hozzá, de anno sikerült a tabletemen az androidot cserélni.
Ehhez feltelepítettem a pc-re az ADB-t (nem az egész rendszert, csak 3 fájl kellett) és a TC-vel használtam. A tabletet USB hibakereső módba kellett állítani.
Most feltelepítettem, és a helyzet nem nagyon változott, vagyis ott van az Android ADB interface egyébként semmi. Mikor indítanám a flashelést, egy pillanatra beugrik a Generic ADB interface,
amihez nem talál drivert. Ennek a HWID je egyébként amit már korábban írtam. USB\VID_0E8D&PID_2000&REV_0100 Ui.: Azt ondja már meg valaki, hogy az akkut a telóból ki kell venni? Mert olvastam olyat is, hogy ha kivehető, akkor igen, de máshol meg még csak meg sem említik. Mondjuk próbáltam már akkuval és anélkül is, a helyzet ugyan az. A különbség csak annyi, ha benn van az akku, és rádugom az USB-re, akkor a (gondolom PnP miatt) rögtön telepíteni akarja a drivert, de nem sikerül, nincs driver. Ha ugyanezt akku nélkül csinálom, akkor az USB-t rádugva nem csinál semmit, csak akkor ismeri fel ismeretlenként a készüléket, amikor megnyomom rajta a Volume+ gombot. A hozzászólás módosítva: Ápr 15, 2023
Pontosan, a másik az a céges teló, nyilván arra nem fogom rátenni.
A hozzászólás módosítva: Ápr 15, 2023
Na de hogy indítottad el a ROM cserét?
Másik kábel?
Anno összeollóztam magamnak egy útmutatót:
Ez a verzió igény átírás kezd egyre jobban érdekelni, hogy lehet ezt megtenni?
Két másikkal próbáltam, de azokkal fel sem ismeri. Szerintem azok csak sima töltő kábelek.
Ahogy visszaemlékszem, a Nexus simán működött az ADB-vel, a Samsung telefonomhoz viszont fel kellett telepíteni egy USB drivert a Samsung oldaláról. Talán nálad is hasonló a gond.
Itt Bővebben: Link Android CDC drivert is írnak.
Na most leszedtem valami drivert, most nincs ismeretlen eszköz, de valami kapcsolódási hibát generál az SP flash tool. Pedig elvileg az USB van neki beállítva.
Ezeket próbáltad? Bővebben: Link
Úgy kezdem, hogy nem foglalkozom már android mókolással, de a 2.2-5.1 verziók idejében a szabadidőm jelentős részét ezzel töltöttem. Akkoriban a megoldások többnyire ezen az oldalon voltak fellelhetőek. Gondolom, ez ma sincs másként…
Igen, az elsőt feltelepítve elvileg rendben megtörténik, és ekkor jön létre az ismeretlen eszköz egy pillanatra, ahogy már korábban említettem.
A második meg létrehoz három android drivert a képen a felkiáltójeleseket. Ez után meg már az előzőleg említett SP flash tool error sem jelenik meg.
Mégis milyen szövegre kellene itt keresnem?
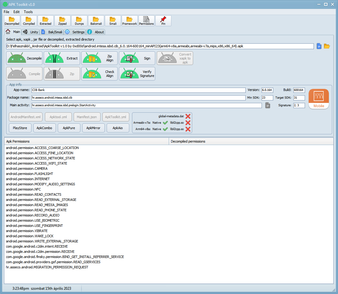
![]() Mondjuk minimum android version override? Ui.: Mondjuk van itt ez az APK toolkit, ezzel meg lehet oldani? A hozzászólás módosítva: Ápr 15, 2023
Mondjuk azt a "Min SDK" -t kellene átírni? Az 5.1 es androidnak mennyi?
Talán túl sok ez együtt és egymást zavarják.
Először az USB drivert kellene tisztába tenni, anélkül a többi nem fog működni. Ezenkívül nekem csak a 3 ADB-s fájl kellett (lásd az előbb) és működött a TC-vel. A hozzászólás módosítva: Ápr 15, 2023
Tudnátok mondani egy fájlkezelőt, amivel a build.prop fájlt lehet szerkeszteni?
Itt a videóban szereplő fizetős. Gondolom van ingyenes verzió is. Arra gondoltam hátha megeszi a google, ha átírom az android verziót neki. És talán megy az app is.
A build.prop sima txt file, bármivel szerkeszthető, de nem mész vele semmire.
Töröld az összes drivert amit felraktál és indítsd újra a gépet! Ott van a 7.1-es verzió, benne van mit szedj le, hogy telepíts. A hozzászólás módosítva: Ápr 15, 2023
Annyi változás történt, hogy fel nem ismert driverre ráengedtem egy Wupdate keresést, és letöltött hozzá egy működő drivert. Szóval most már elvileg felismeri normálisan, de az Sp tool szintén hibát dobja.
A preloader elől vedd ki a pipát,indíts el a letöltést, dugd rá a telefont,hangerő fel.
|
Bejelentkezés
Hirdetés |
























