Fórum témák
» Több friss téma |
Ezt nekem mondod ? Már a második cnc gépemet építem és tervben van egy harmadik is , viszont a kérdésemre nem volt válasz. Mi érelme egy pices step dir vezérlőnek amikor fillérekért lehet kapni céláramköröket (és azt sem értem hogy miért nem használja a makrót ? ) avval is meg lehet csinálni stepdir bemenetűre a vezérlőt .
A hozzászólás módosítva: Márc 19, 2017
Ahhoz képest, hogy a második CNC gépet építed, meglepő, hogy nem tudod, mi a különbség a két vezérlés között.
A kontroller adja a Step és Dir vezérlést, ehhez már csak egy meghajtó kell, pl. olyan, amilyet linkeltem. Nem teljesen értem, mit nem értesz. Lehet kapni kb. mindent, ez igaz. Az is igaz, hogy egyedi igényeket egyedi fejlesztéssel lehet kielégíteni és az is igaz, hogy a hobbista inkább építkezik, mint vásárol. Hol marad az építés öröme?
Tisztelt Fórumozók
Szeretnék segitséget illetve ötletet kérni az alábbi programmal kapcsolatban. A problémám az hogyha beleteszem a servo enable makrót akkor össze akad a ds18b20-al és mindenféle hibás adatokat olvasok. A cél az lenne hogy mind 2 dolog működjön megfelelően. Üdv
A vitának nincs érelme , mert ha stepdir vezérlést akar a srác akkor minek bele poti ? A sebességet a bejövő impulzusok frekvenciája fogja meghatározni ,tehát teljesen rossz az irány ...egy steppermakró+egy bemenet(gomb) kezelés egy elágazásban és kész a stepdires vezérlés , ha meg a procival akar mindent megcsináltatni akkor is hibás az elképzelés mert itt külön időzítés van a bekapacsolt és külön a kikapcsolt állapotra ezért lassú a motor , ha a gyári makrót használja akkor csak egy időzítés kell bele ami dupla sebességet jelent .
Idézet: Beállítani a forgási sebességet?„minek bele poti” A kontroller egyik kimenete adja a sebességet. A H és L szintek közötti idők (tehát tulajdonképpen a kimenet frekvenciája) érdekesek, ezt szeretné potival állítani. Hol van itt szó bejövő impulzusokról? Miért jó ide a Flowcode Stepper makrója? Eleve négy kimenetet vezérel, a Step - Dir vezérléshez pedig kettő kell. Ha a H és az L szintek közötti idők túl hosszúak, érdemes az egyik PWM modult használni. Tényleg nem értem, mit nem értesz.
Vazze ! Most esett le ! A kontroller adja a vezérlést ! Én abban a tudatban voltam hogy egy bemenet ről indítva ő hajtja a steppert ( 4 kimenet van és azt hittem hogy azok a motor kimenetek)
Idézet: A makrók a kétféle rendszerű motorhoz vannak ,nekem például bipolár motorok vannak a stepdires motormeghajtón (TB6600) „Azért, mert a programban lévő Stepper makró bipolar és unipolar vezérlést tartalmaz, nem Step - Dir típusút.” A hozzászólás módosítva: Márc 19, 2017
A probléma forrása valószínűleg az, hogy a te Timer típusú megszakításod azt a Timer-t használja, amelyiket a Servo makró is. Próbáld ki úgy a dolgot, hogy te a Timer2-t izzítod be időzítéshez.
Szép kis vita alakult ki.
Elnézést ha pontatlan voltam. Nos a projekt a következö. Adott egy bipolár stepmotor amit egy allegró A4988 -as hajt, ez igényel step dir vezérlést. Ez nincs makróban. A poti meg a sebesség beállításához kell. A feladat egy előtoló építése, "mint az asztalos marók esetén" amit start jelre előre mozgatunk beállított sebességel, ezért kell a poti. Végállás elérése után vissza jön alapállapotba szintén stoppjelig. Full, de felfutó sebességgel. "A cnc építésen már 2005-óta túl vagyok, itt a mach3 -as szoftver adja az impulzusokat, irányt és felfutási meredekséget...stb"
Köszönöm, megnézem.
És ha nem értenék valamit kérdeznék.
A pwm kimenethez tudnál minta progit kiindulásnak.
Megnézném miről is lenne szó. Kezdő vagyok ebben a témában.
Lásd melléklet. A PWM frekvenciáját állítgatja oda-vissza a program, lehetőleg tartva az 50 %-os kitöltést. Eredetileg szúnyogriasztó de példának jó lehet.
Szia megpróbáltam de semmi változás.
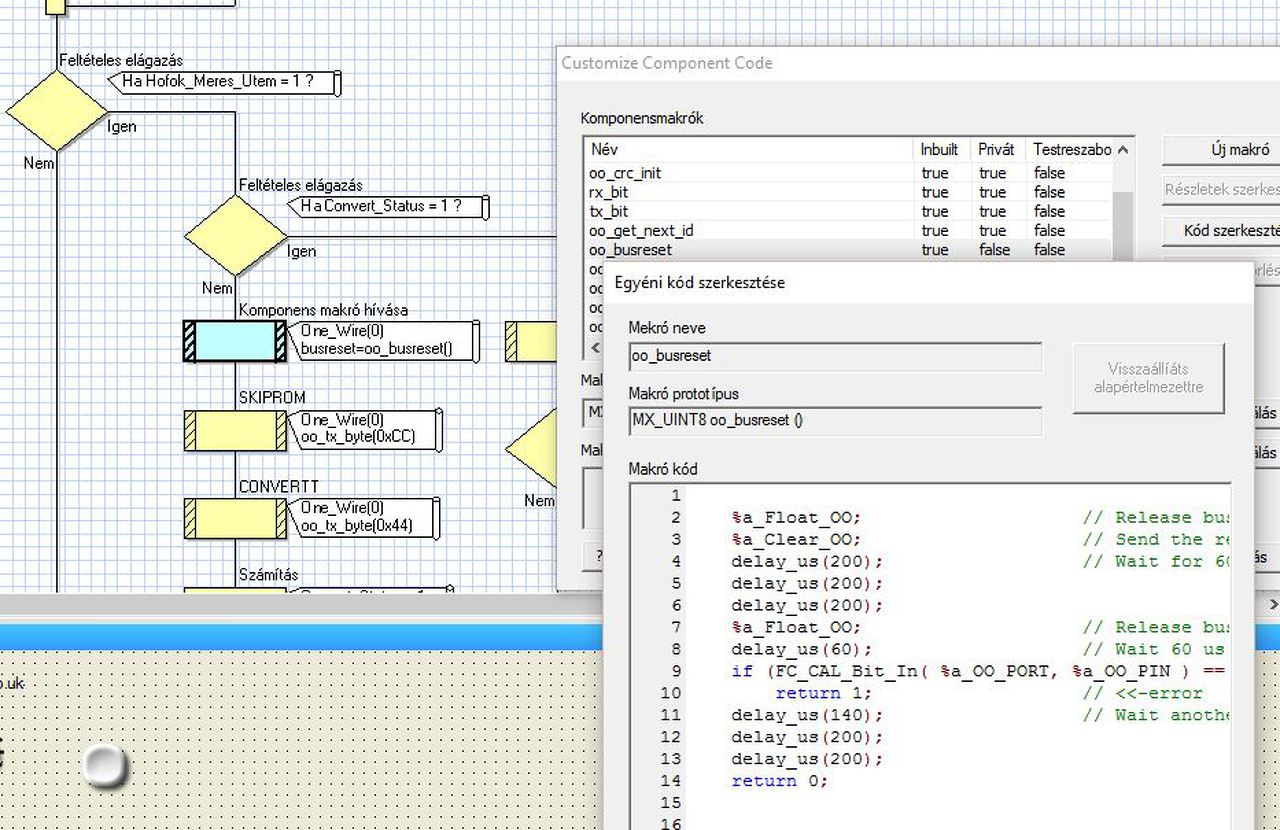
Viszont amit nem vettem eddig észre az a forditó figyelmeztetése. Csatolom: Serious Warning: Possible sw stack corruption, function 'FCD_One_Wire0_oo_rx_byte' called by more than one asynchronous thread (main/Task, interrupt, interrupt low) Serious Warning: Possible sw stack corruption, function 'FCD_One_Wire0_oo_busreset' called by more than one asynchronous thread (main/Task, interrupt, interrupt low) Serious Warning: Possible sw stack corruption, function 'FCD_One_Wire0_oo_tx_byte' called by more than one asynchronous thread (main/Task, interrupt, interrupt low) Az érdekes az hogy csak a dspic és a megszakitás van a programban. Üdv
Szia!
Az a baja hogy a gyárilag megírt makro tele van késleltetéssel, lásd kép. Ezért minden nemű kiolvasást ki kell venni a timerből és a főprogramban megoldani.
Semmi változás? Kapcsolási rajzot tudsz mutatni, hogy tulajdonképpen mit kötsz össze mivel?
Szia
Annó én is szenvedtem a DS-el mert nekem is az időzítés bekavar. Több megoldást is probáltam de a vége az egy analóg szenzor lett, persze nem fűzhető de mindenre van megoldás.
Miért kell szenvedni vele? Úgy kell időzíteni a dolgot, hogy beleférjen az időablakba. A gyári makrók közül a "Start Conversion" az, amit helyettesíteni érdemes, a "Read Scratchpad" és a "Get Temp" makrók gyorsan lefutnak.
Sziasztok
Amig a rendelèsre várok felmerült uokaöcsèmbe egy ötlet.. Egykerekes gördeszka nagyjából ilyen Ő motor nèlkül lesiklonak akarja... bennem rögtön jött az ötlet hogy anno televolt a youtube ilyen kis robotokkal.... Most is vannak, de most csak a 2 kerekes magasakat találom. Ehhez nekem elvileg elég lenne egy sima egy tengelyes giro is, bár most a compakt 3 tengelyesekkel van tele a net! Csinàlt már valaki ilyet? Esetleg látott màr ilyen flowcodot? Itt szintèn az i2c kommunikácio kell elcileg a giro meg a pic között ugye? Milyen értèket ad meg a giro? Szöget vagy fordulási sebességet? Mert a flowba nem találtam! Bàrmilyen infot szivesen veszek!
Idézet: Nem is fogod megtalálni, mert ahány giroszkóp, annyi féle eredmény, amit ki lehet nyerni belőle.„Milyen értèket ad meg a giro? Szöget vagy fordulási sebességet? Mert a flowba nem találtam!” "Szöget" mihez képest? Fordulási sebesség? Szögsebességre gondoltál?
Akkor marad a vakon rendelés és utànna az adatlapböngèszés...
Szeretnék egyéni megszakítást használni a portb 6-7 re (a port megszakítás 15 hz de nekem kb150 kellene) tud ebben segíteni nekem egy tapasztaltabb kolléga ?
PORT típusú megszakításnál a port állapotváltozása okozza a megszakítást, nem valamilyen frekvencia. Nem? Rosszul értelmezek valamit?
A hozzászólás módosítva: Márc 26, 2017
A lényeg hogy enkóder kezelésnél a port megszakítás lassú (15 hz -t ír az ablakban ) gondolom ez a mintavételi frekvencia , és ezért lehet az hogy 100 lépéses enkoderrel jó és 600 assal meg akadozik félreszámol .
A megszakítás legyn "PORT" típusú. A tulajdonságoknál válassz két olyan lábat, amelyik tudja ezt a funkciót. IOC (Interrup On Change). Gondolom Gray kódos enkóderről van szó.
Ezen már túl vagyok , az RB6-RB7 tudja , de mint írtam csak 100 as enkoderrel működik ...
Én akkor tapasztaltam ilyet, amikor az enkóder jelei nem voltak pergésmentesítve és/vagy kis frekvencián járt a kontroller. Optikai enkóder esetén már csak a sebesség marad.
A hozzászólás módosítva: Márc 26, 2017
4 megán -és 16 megán is meg van eme hibácska hány lépéses enkodert próbáltál ?
A hozzászólás módosítva: Márc 26, 2017
Sziasztok
PWM-et szeretnék szinkronizálni hálózati 50Hz-hez. Fázis hasitásos szabályzáshoz lenne. Hogyan lehet ezt szoftveresen megoldani? Üdv
600-ast (Gray kód szerint 2400). 64 MHz-en szépen megy a dolog.
Értem akkor erősebb pic kell,egyéni megszakítást nem lehet írni rá ?
|
Bejelentkezés
Hirdetés |











