Fórum témák
» Több friss téma |
Hi Mesterek!
Elakadtam....... ![]() Adott egy NTC termisztor, amivel egy nagyjából hőmérséklet szeretnék mérni. Felvettem (excel) a mért értékeket, de sehogy sem jön össze a képlet hozzá. Azaz egy multival mérem a hőmérsékletet s a kapott/mért AD értékek vannak hozzá rendelve a táblázatban. Tudnátok öltetett adni hozzá? Segítséget előre is köszönöm! A hozzászólás módosítva: Szept 30, 2022
A mért értékeket tedd be egy tömbbe és az adc értékeit rendeld hozzá.
Tudnál egy pédát mutatni a tömb használatára, vagy C ben kell bepötyögni?
Hányas verziót használsz ? Csinálsz egy tömb változót és egy számításba beírod az értékeket (ez éppen egy 9 elemű tömb aminek az értékei az 1-9 számokkal hívhatók elő
tomb[1] = 136 tomb[2] = 110 tomb[3] = 206 tomb[4] = 154 tomb[5] = 214 tomb[6] = 246 tomb[7] = 140 tomb[8] = 254 tomb[9] = 222 A hozzászólás módosítva: Szept 30, 2022
Egyenes egyenlete, két pontból, már ha lineárisnak vesszük az általad közölt eredményeket.
100;80 és 520;20 y = −0.142857142857x + 94.2857142857 Egyszerűsítve, kerekítve: y = -0.14x + 94.3 100y = -14x + 9430 128y = -17.92x + 12 070.4 128y = -18x + 12 070 128 = 27 pl.: adc_eredmeny: 244 y=adc_eredmeny*-18 //-4392 y=y+12070 //7678 y=y<<7 //y=59 Ha pontosabb értékeket akarsz, érdemes 12 bites ADC-t használni és 128-as szorzó helyett 1024-et hazsnálni a képletben. Az alapvető gond az, hogy az NTC nem lineáris karakterisztikájú, bonyolultabb számítást meg nem nagyon tud egy egyszerű, 8 bites kontroller. Megoldás lehet, ha a görbét több szakaszra osztod és a szakaszokat kezeled lineárisan. A hozzászólás módosítva: Szept 30, 2022
Szia!
Ilyen hektikus értékre nem fogsz képletet találni.. Én (ha tényleg ezek az értékek) akkor egy tömböt vagy sok változót hoznék létre a hőfokokkal és az adc értékekkel, és mérésnél pl adc=110 ha adc > 100 de kisebb mint 115 akkor számításba x=80-75 (5) y=x/(115-100)->y=0.33 100-115 adc értéknél 1 adc változás 0,3 fok. Ebből már ki lehet egy ismételt számítással találni a jó értéket. számítás z=110(mért)-100= (10), 80-10*0,3(y) azaz 77 fok ha jól számoltam..
Igen az értékek, mért valós adatok. A flow-ból a 5.5.2.1-es ver. használom.
Most megpróbálom felfogni amit írtatok. Majd jelentkezem, hogy mire jutottam. Köszönöm Mindenkinek a gyors segítséget!!
vagy B_coefficient 3950.00 /* B coefficient of NTC Thermistor*/
A hozzászólás módosítva: Szept 30, 2022
Szia, be pötyögtem a sorokat Excelbe, nem nagyon adja
![]() Megnéznéd mi lehet a gubanc?
Nincs valakinek egy egyenlete amivel GPS koordináták és dátum alapján ki lehetne számítani a napkelte napnyugta időpontjait ?
Lásd melléklet. Ettől egyszerűbb, ha táblázatot használsz, már ha csak kis hazánkra gondolsz. Ma Sopron és Tiszabecs között kb. 25 perces eltérések vannak.
Éppen a táblázat (tömb ) használatát akartam elkerülni , mert több helyszin több adat -több tömb .... Köszönöm megpróbálom értelmezni felhasználni
A hozzászólás módosítva: Okt 2, 2022
Szia!
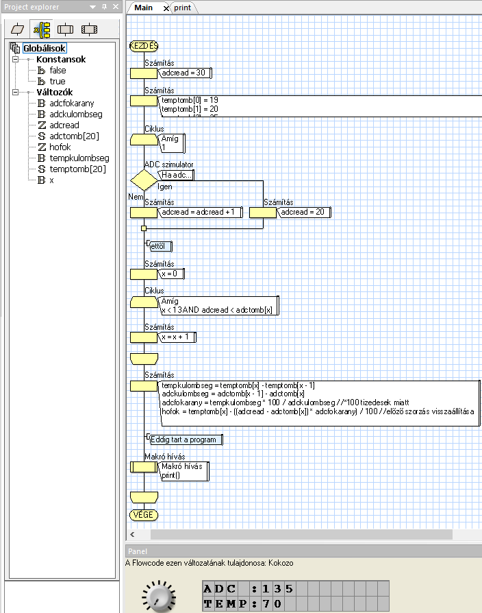
Amit én írtam az teljesen jól működik, igaz hót primitív és egyszerű Lásd képek..
Excelbe ?
![]() Csak be kellett volna másolni a flowhoz igazítva a programba.
Szia, olyan kicsik a képek, hogy nem látom. Ha nem titkos maga a fc feltudnád rakni?
Szerbusztok!
Segítséget kérnék. Kezdő vagyok a kérdésben, próbálkozom egy egyszerű feladattal, de már az elején elakadtam. Nem tudok működésre bírni megszakítással egy kontrollert. Nem tudom mit rontok el, a szimulációban látszólag működik, de ahogy beírom a PIC-be már nem csinál semmit. Megköszönném ha ránézne valaki hozzáértő.
Ja, egyenlőre csak a ledet szeretném villogtatni, hogy lássam működik e a megszakítással a timer.
A hozzászólás módosítva: Nov 9, 2022
Állítrottam picit a konfiguráción , nézd meg hogy most működik e ?
A hozzászólás módosítva: Nov 9, 2022
Hasonlóan már próbáltam. De így se megy. Vettem új kontrolllert is, hátha az a hibás, de semmi.
Ez már talán villogni fog , amikor felkapcsoltad a ledet rögtön nulláztad a sec változót ezért nem volt ideje villogni
Chip konfiguráció -> Oscillator: Internal RC Clockout
Ebben az esetben a GP4-es lábon a belső órajel negyede jelenik meg. Internal RC No Clock -ra kell állítani, ha egyén dologra akarod használni adott lábat.
Flowcode nem mindig tolerálja ha a fájlnévben és/vagy a fájl elérési útvonalában speciális karakter van, érdemes ezeket mellőzni. Csak az angol ABC betűit hazsnáld, abból tuti nincs baj.
Tökéletesen igazad van , soha nem használom a belső oszcit ezért lehet hogy a másik opciót használtam .
Minden tanácsot megfogadtam, de még semmi fejlemény. Egy sima késleltetéses villogtatást is beraktam egy másik portra, az megy szépen. Nem értem mi lehet a gond. Hardveresen minden ok.
A hozzászólás módosítva: Nov 9, 2022
Az MCLR lábat felhúztad a + ra 1-10k ellenállással ? Ennél nem kell felhúzni .
A hozzászólás módosítva: Nov 9, 2022
Nem. Azt még megcsinálom. De késöbb azt a pint is akarom használni egy bemenetnek.
Jobb klikk a TMR0 megszakításra -> Tulajdonságok -> Tulajdonságok gomb.
Clock Source Select: Transition on T0CKI pin helyett Internal clock (CLKO) A hozzászólás módosítva: Nov 9, 2022
|
Bejelentkezés
Hirdetés |







Lásd képek.. 











